English

コミュニケーション図から状態機械の合成

合成手順は以下のようになります.

  1. クラス図の作成
  2. コミュニケーション図の作成
  3. 状態機械の合成

例題

purchaseordercol.png

コレオグラフィを右図に示します. 右図はUML1.xのコラボレーション図の記法により書かれています. *1

この例は,BPEL-WS 2.0仕様書を元に T. Bultan等によって作成された例を一部改変しています.

この例では,Customer, Vendor, Shipping, Invoicing, Scheduling の5つのサービスが存在します.VendorはCustomerからorderを受け取ると,Shipping, Invoicing, Schedulingの各サービスに指令を出し,それらからの返答をまとめてCustomerにorderReplyとして返信します.

Shippingへの指令はshipReqで,返答はshipInfoです.

Invoicingへの指令はproductInfoとshipTypeで,返答はinvoiceです.Vendorは,productInfoについてはorderを受けるとすぐに送信しますが,shipTypeについてはshipInfoを送信した後でないと送信してはいけません.InvoicingはproductInfoとshipTypeを受信した後に,何らかの処理を行い,invoiceを返信します.

Schedulingへの指令はproductScheduleとshipScheduleです.ここで,VendorはproductScheduleについてはorderを受けるとすぐに送信しますが,shipScheduleはshipInfoを受信した後に送信します.

VendorはshipInfoとinvoiceを受信して,shipScheduleを送信した後にorderReplyをCustomerに送信します.

クラス図の作成

RSA上に,UMLプロジェクトを作成します.

次に,クラス図を作成します.この例では,Customer, Vendor, Shipping, Invoicing, Schedulingのサービスが存在しますので,それらのクラスを作成します.

classDiagram.png

コミュニケーション図の作成

コミュニケーション図を作成し,作成したクラスをコミュニケーション図上にライフラインとして配置します.

通信が行われるライフライン間にメッセージ路を引きます.

communicationDiagram1.png

メッセージを追加します.

RSAではメッセージの種類として,

の三種類を選ぶことができます.CSCB Toolsでは,非同期呼び出しと同期呼び出しの2種類をサポートしています. ここでは,例の全てのメッセージが非同期呼び出しであるとします. メッセージを追加したコミュニケーション図は下図のようになります.

communicationDiagram2.png

メッセージ間の順序関係を定義します.

CSCB Toolsではメッセージの「文書」に先行するメッセージを記述することにします. 例えば,orderReplyにはshipInfo, invoice, shipScheduleが先行するので,orderReplyの文書に下図のような記述を追加します.

communicationDiagram3.png

これで,準備完了です.

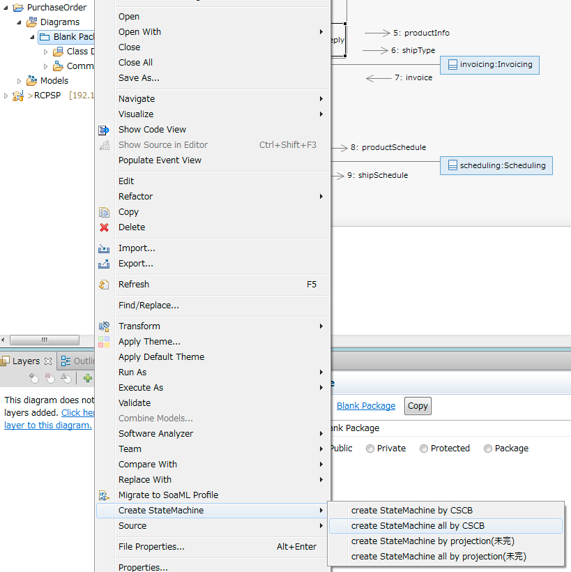
状態機械の合成

プロジェクトエクスプローラーで状態機械を合成するパッケージを右クリックし,メニューから「Create StateMachine?」-> 「create State Machine all by CSCB」を選択すると,全てのサービスの状態機械が合成されいます.

ちなみに,「create State Machine by CSCB」を選択すると,合成するサービスを選択することができます. また,「... by projection」を選択すると射影法によって状態機械を合成します.

stateMachine1.png

特に問題が無ければ,状態機械が合成され,モデルに追加されます. ちょっとわかりづらいですが,上の図のPurchaseOrder?プロジェクトのBlanc Packageにはクラス図とコミュニケーション図しかありませんが,下図では各サービスの状態機械が追加されています.

stateMachine2.png

実行結果

以下に,合成された状態機械を示します.

初期疑似状態から状態V1への遷移において,操作"send order to vendor"(vendorにメッセージorderを送信する)を実行し,事象orderReply_receiveの生起により終了状態に遷移しています.

stateMachine_customer.png

Vendorはメッセージorderの受信事象order_receiveが生起すると,3つのプロセスを並行して実行します.これらは状態V2の3つの領域にある状態機械で表現されます.

最初の領域では,shippingにshipReqを送信し,shipInfoを受信すると,さらに2つのプロセスに分かれます.一つ目のプロセスではschedulingにshipScheduleを送信します.もう一つのプロセスではinvoicingにshipTypeを送信し,invoiceを受信します.これら2つのプロセスが終了するとcustomerにorderReplyを送信します.

2つめの領域では,schedulingにproductScheduleを送信します.

3つめの領域では,invoicingにproductInfoを送信します.

3つの領域の実行が終了すると,終了状態に遷移します.

stateMachine_vendor.png

ShippingはshipReqを受信すると,shipInfoをvendorに返信します.

stateMachine_shipping.png

InvoicingはshipTypeとproductInfoを並行して受信します.そして,shipTypeを受信するとvendorにinvoiceを送信します. *2

stateMachine_invoicing.png

SchedulingはshipScheduleとproductScheduleを受信します.

stateMachine_scheduling.png

実行後のクラス図は下図のようになります.

通信先への参照と,呼び出されるメソッドが追加されています.

classDiagram2.png
CSCB

*1 コラボレーション図はUML2.xではコミュニケーション図と名前が変わっています.コラボレーション図では先行子を使ってメッセージ間の順序関係を記述できます.例では,例えば shipReqの前にある 1/A1 が先行子です.A1はshipReqを表し,メッセージ1がA1に先行することを表しています.すなわち,Vendorはorderを受信後shipReqを送信しなければなりません.
*2 この例では,invoiceにproductInfoが先行していないので,InvocingはproductInfoを受信する前にinvoiceを発行する可能性があります.この問題は,コレオグラフィにおいてinvoiceにproductInfoが先行するようにすれば解決します.

トップ   新規 一覧 単語検索 最終更新   ヘルプ   最終更新のRSS